生活中不妨会遇到需要将手机画面投屏到电脑的时候,比方说打游戏,看视频,毕竟屏幕更大,体验起来更爽。
今天就来扒一扒两个简单的投屏方法,在没有物理投屏设备的情况下,应该怎么将手机投屏到电脑上,关键还免费好用。
第一个,Windows10自带投屏功能,投影到此电脑
这个已经被无数人挖掘出来的又一宝藏功能
不得不说,微软你这盘棋下的够深,将多屏互助功能搬到大众视野面前,且不考虑功能完善程度,至少也是个开头
步骤1:在开始菜单中进入设置,选择【系统】
步骤2:在左侧菜单栏中找到【投影到此电脑】选项,点击进入

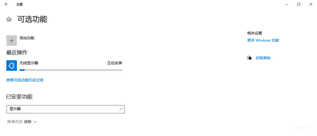
步骤3:在【新增功能】中搜索找到【无线显示器】,点击下载安装

步骤4:手机找到无线投屏功能,搜索到电脑信号(这里使用的三星S20,三星的投屏功能名称为Smart View)

步骤5:点击【启动“连接”应用以投影到此电脑】,等待连接

步骤6:点击【允许】,从而实现手机投屏电脑。

但是这个方法只支持安卓手机。水果党感受到了冷落!于是方法2就出来了,同样也是可以免费使用!
方法二:使用AirDroid Cast投屏
既然上述方法只适用于安卓手机,那么苹果党该如何实现投屏到电脑呢?这个方法不仅是苹果设备,安卓设备,包括电脑之间都可以实现投屏。
由于这里主要讲的也都是无线的方法,并且是所有设备通用的,所以AirDroid Cast的AirPlay连接和有线连接就不谈了。
需要准备的条件:电脑和手机/平板设备下载安装AirDroid Cast
步骤1:打开电脑桌面端AirDroid Cast,选择【无线及远程】的连接方式

步骤2:手机打开AirDroid Cast,扫描二维码,点击【开始直播】

到这个步骤已经大功练成,可能简单到你都不相信,并且局域网内该功能是免费使用的。
细心的朋友发现,内置还有一个控制功能,这就需要人民币的能力了,有需要的朋友也可以自己详细了解了解,今天教程就到这。